在数字化营销的时代,微信会员管理小程序是商家不可或缺的营销利器。那么,如何才能开通这样一个实用的小程序呢?幸运的是,这类系统通常都有成熟的解决方案,借助专业的小程序制作平台,我们能够快速搭建小程序,还能根据自身喜好自定义界面效果,享受其强大的后台功能带来的便利。
第一步:选择一小程序制作平台
百度搜索【码云数智】,在【码云数智】平台注册账号,产品类型选择--门店系统


第二步:小程序页面设计装修


第三步:会员规则设置

第四步:完善店铺信息,添加服务,产品

第五步:营销功能开通,

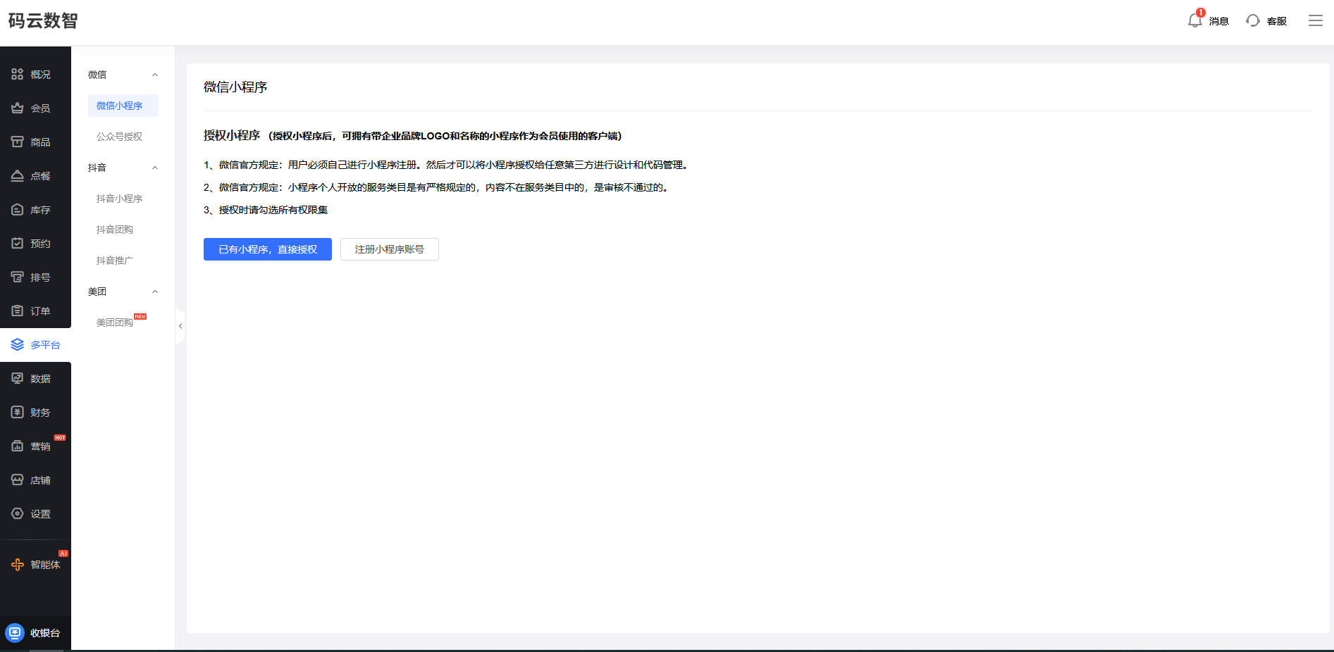
第六步:申请小程序账号


第七步:微信小程序发布,提交微信审核

小程序的稳定的运行是商家持续开展业务的一个基础技术问题,常常困扰到很多商家,尤其是我们没有技术背景的这个中小企业。商家。那 SaaS 小程序制作平台的话,还会有专门的技术团队来进行我们小程序的维护,为我们这个商家提供了全方位的技术支持和保证。小程序制作平台的话会定期地对这个系统进行更新优化,及时地修复漏洞,提升系统的性能和安全性,商家不需要担心技术的问题导致的小程序的这个打不开、数据丢失等一些情况,能够专注于我们生意的经营。
现在很多企业都计划做自己的小程序,不管是做线上的销售或是企业的展示,或者是会员的管理,或是做一些其他类型的这种小程序,那么我们做小程序的话,一般可以通过这种小程序制作平台来快速的创建,这种的话就提供了成熟的解决方案,后台的话也会有提供行业模板,可以去自由装修设计,对于我们中小企业来说的话是非常具有性价比的。
那相比之下的话, SaaS 小程序制作平台它采用的是标准化的开发模式,降低了我们这种单个项目的开发的成本,商家在使用这种 SaaS 小程序的时候,不需要我们组建技术团队,不需要投入大量的资金购买服务器软件开发只需要支付平台的一个使用费用就能够获得基本的功能和设计。这使得我们中小企业商家能够以非常低的成本搭建自己的小程序。
商家在使用过程中遇到的技术问题,平台客服都会有及时的响应,提供专业的解决方案,不管是这个界面的调整,功能的扩展,还是数据的迁移,都能够快速地、有效地得到处理。 SaaS 小程序制作平台的话,还会根据市场的变化、用户的需求不断地推出新的功能,商家可以及时地享受到这些更新啊。保持我们小程序具有最新的这种功能,保持它的竞争力和吸引力,确保能够长久地、稳定地运行。