企业会员管理与营销推广的高效实现,离不开功能完备的微信会员小程序。小程序制作平台的拖拽式可视化编辑界面,让操作变得简单易懂,即使无技术背景也能轻松上手,快速搭建具备服务预约、会员管理、多元营销活动的优质小程序。
微信会员小程序制作流程
第一步:选择一小程序制作平台
百度搜索【码云数智】,在【码云数智】平台注册账号,产品类型选择--门店系统


第二步:小程序页面设计装修


第三步:会员规则设置

第四步:完善店铺信息,添加服务,产品

第五步:营销功能开通,

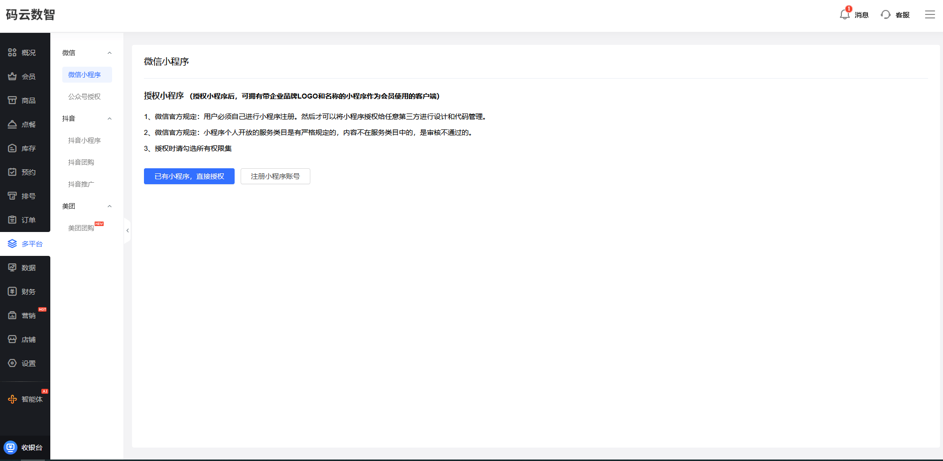
第六步:申请小程序账号


第七步:微信小程序发布,提交微信审核

然后小程序上线之后,我们要持续地进行一些优化,比如说我们要通过数据分析实时查看它的这个订单的数据配送的时效分析,包括用户的一些点击的路径转化的漏斗,包括我们要进行这个功能的一些优化迭代啊。我们基本上每个月都会收到这个平台的功能更新和推送的通知,然后我们可以根据我们的需求,看需不需要使用对应的一些最新的一些功能。那小程序制作平台的话,已经重新定义了这种小程序的开发方式,商家的话可以利用这种低成本、高效率的制作方式,快速地搭建我们的同城配送小程序。
同城配送现在已经成为我们这种零售、餐饮、生鲜这些行业不可缺少的一个运营的环节。然后传统的开发方式,它的开发费用比较高,而且开发周期比较长,所以说的话,我们用这种小程序制作平台,它是有一个非常大的一个优势。直接使用现成的模板就可以快速地完成我们的小程序搭建。
小程序制作平台的话,还提供了这种很多的这个行业模板,这个模板的话都是已经设计好的,都是根据各个行业满足各个行业的一个风格特点。包括它的一个功能都是符合我们各个行业的它的一个业务需求,然后我们就直接可以在这个行业模板选择完之后,可以在基础上进行这个修改,包括它的样式的调整、删减,这些都可以灵活的去设置。
现在这个数字化时代的话,微信的会员管理小程序凭借他这种微信的这种庞大的用户基数,非常方便的这种使用体验已经成为了我们企业商家构建我们私域流量池,提升用户粘性的一个非常重要工具。