零技术基础也能做微信会员小程序!依托可视化制作平台,仅需鼠标点击操作,就能实现会员预约、线上充值两大核心服务,同时还能搭建优惠券体系、积分商城等营销模块,快速拥有专属会员运营阵地。
小程序会员系统怎么做,会员卡充值消费系统怎么做
微信会员小程序制作流程
第一步:选择一小程序制作平台
百度搜索【码云数智】,在【码云数智】平台注册账号,产品类型选择--门店系统


第二步:小程序页面设计装修


第三步:会员规则设置

第四步:完善店铺信息,添加服务,产品

第五步:营销功能开通,

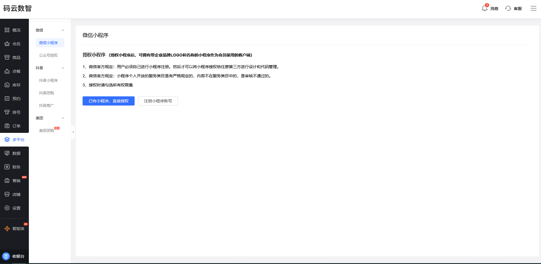
第六步:申请小程序账号


第七步:微信小程序发布,提交微信审核

我们在后台的话需要有这种清晰的这种数据统计的功能,消费的这个数据分析这个数据的话可以帮助我们了解会员的消费习惯和偏好,我们可以通过这个会员的消费的金额、消费的频率、消费的商品这些。数据我们可以针对性的调整商品的结构,营销的这个策略,我们发现这个某一类产品它的消费占比较高,那我们就可以增加该商品的库存和推广的力度。那如果发现某一些的这个会员的消费频率比较低,那我们可以针对性的这个有一些唤醒的活动。
在界面设计方面,我们可以根据我们的品牌主色调、标志和形象,对小程序的背景、颜色、字体的样式、图标进行个性化的调整。在功能上我们也可以根据我们实际的业务需求进行灵活的增减和优化。
SaaS 小程序制作平台这种制作会员管理小程序的方式,它的特点就是低门槛、短周期,而且是可以个性化的装修设计,为我们企业提供了一种高效便捷的解决方案,帮助我们快速搭建起符合我们自身需求的会员管理小程序。
比如说一家这个化美妆的品牌为例,会员管理系统的话可以详细记录每一个会员的肤质、常用的产品、购买的频率以及参与过的活动等信息。基于这些精准的数据,品牌可以为会员提供个性化的产品推荐。为会员临近产品使用周期尾声时,系统会自动推送相关的产品优惠信息。新品的试用。对于某一特定产品表现出感兴趣的这个会员品牌还能为其定制专属的护肤的方案,产品的组合。这种精准化的服务让会员感受到被重视和理解,从而极大提升他们的满意度和忠诚度。