拥有一个高效的微信会员管理小程序,无疑能让商家在客户管理方面占据优势。那么,怎样开通微信会员管理小程序呢?别担心,这类系统通常具备成熟的解决方案,借助小程序制作平台,我们不仅可以快速完成搭建,还能对界面效果进行自定义设计,其后台功能更是强大到超乎想象。
第一步:选择一小程序制作平台
百度搜索【码云数智】,在【码云数智】平台注册账号,产品类型选择--门店系统


第二步:小程序页面设计装修


第三步:会员规则设置

第四步:完善店铺信息,添加服务,产品

第五步:营销功能开通,

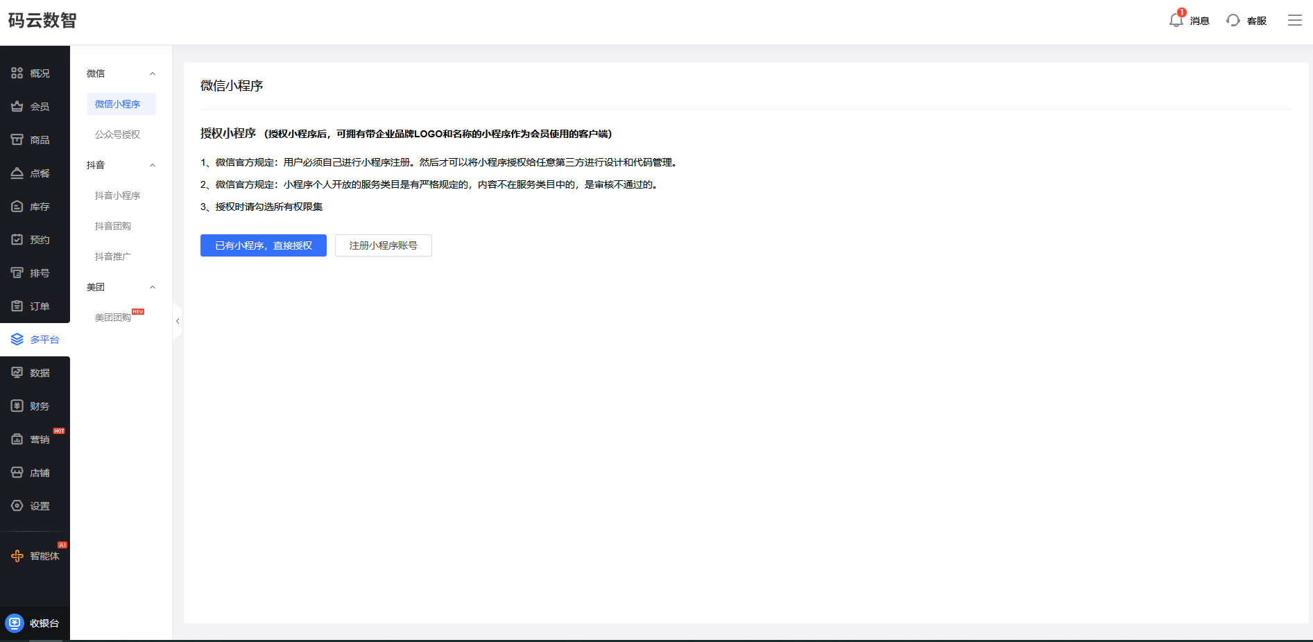
第六步:申请小程序账号


第七步:微信小程序发布,提交微信审核

小程序制作平台,通常它是按年收费的,一年就是几千块钱,根据你的功能版本,企业的话前期投入是非常的少,就可以快速的上线。而且后期的话它的这个功能会定时的更新,而且这个后期的安全性维护,包括我们服务区的这个稳定性的运行,这个都是由小程序制作平台提供专业的这种技术支持和这个售后服务,所以说的话我们不需要再担心一些技术方面的问题。
小程序制作平台的话还支持商家自定义页面和这种功能的模块,我们可以根据我们的需求灵活的添加商品展示、促销活动、在线客服等等功能,然后打造我们独一无二的这种小程序制作平台,它的界面功能都是比较灵活的。好后台的话关于这种电商类型的功能也是非常的齐全,比如说我们要平常会涉及到的一些会员的功能,比如说会员的积分如何获取积分,如何去消耗积分?会员的等级,不同的等级可以设置不同的权益,另外的话我们可以设置这种付费的会员卡,然后可以包装一个会员的权益,用户购买之后,然后可以获得对应的一些折扣。另外比如说我们常见的优惠券、满减活动、拼团秒杀这些的话,都可以根据我们不同的营销节点,然后进行设置对应的一些营销活动。
减少用户的一个操作门槛,然后会员的积分的话,我们在后台的话会支持这种到期自动的,有这种消息的提醒。然后我们可以通过用户自己来线上消费进行这个核销,或者是直接到店,我们也可以进行手机或者是收银台的进行核销。然后会员管理系统后台还会有很多这种营销功能,比如说拼团、砍价、分享有礼,这些都是跟微信生态结合起来,就是可以帮助我们去获取到更多的这种新的潜在客户。
对于我们电商行业的话,小程序的话可以作为我们线上的销售,也可以做我们线上品牌的一个传播,包括我们私域流量的一个运营,比如说我们是做一些美妆的产品,那么可以定期的通过小程序推出一些优惠的活动,包括我们会员的这个一些福利,这样的话可以吸引大量的新客户,并且的话可以经营好我们的一些老会员、老用户也可以提升他们的一些复购率。另外的话可以通过这些老客户进行一些转介绍,给予他们一定的这个奖励。然后小程序的话是我成为了我们这个商家连接小程序的一,连接用户的一个桥梁。