新手想搭微信小程序会员系统,优先冲SaaS小程序制作平台!全程零代码操作,不用懂编程也能轻松搞定;平台自带现成的会员功能,积分、储值、等级管理全都有,不用额外花钱开发,市场上有新玩法还会自动更新;付费是订阅制的,不用承担服务器维护、功能升级这些杂七杂八的费用,成本可控又省心。
微信小程序会员系统搭建方法,小程序会员卡充值消费系统开发
微信会员小程序制作流程
第一步:选择一小程序制作平台
百度搜索【码云数智】,在【码云数智】平台注册账号,产品类型选择--门店系统


第二步:小程序页面设计装修


第三步:会员规则设置

第四步:完善店铺信息,添加服务,产品

第五步:营销功能开通,

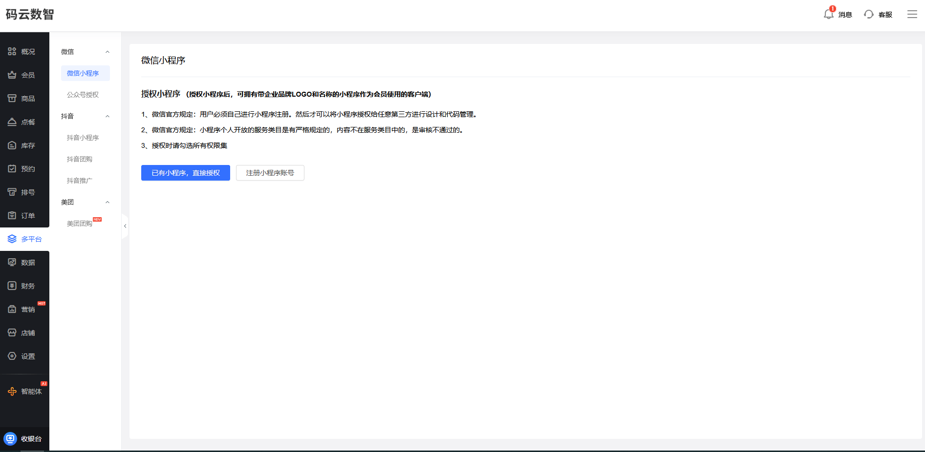
第六步:申请小程序账号


第七步:微信小程序发布,提交微信审核

页面的设置的话,我们比如说我们的一些配色字体的组合、图标的风格这些的话,我们都可以鼠标点击进行自由的修改设计。这样的话就是能够打造出跟我们的品牌比较吻合的这种小程序的页面风格。那可视化的编辑是小程序制作平台最具有特色的一个功能,然后它会有很多的功能的组件或叫模块。比如说商品展示的模块有这种商品列表、商品卡片、分类、导航、搜索框有这种营销的功能,比如说拼团、秒杀、优惠券积分的商城,比如说还有一些在线的客服评论,还有一些数据展示类的销售的排行榜等等。
商家在使用过程中遇到的技术问题,平台客服都会有及时的响应,提供专业的解决方案,不管是这个界面的调整,功能的扩展,还是数据的迁移,都能够快速地、有效地得到处理。 SaaS 小程序制作平台的话,还会根据市场的变化、用户的需求不断地推出新的功能,商家可以及时地享受到这些更新啊。保持我们小程序具有最新的这种功能,保持它的竞争力和吸引力,确保能够长久地、稳定地运行。
兑换产品的话我们可以做商品的兑换、服务的兑换,或者是优惠券的兑换,还有另外我们也可以设置这种清零的机制啊。比如说年度的话可以做一个积分的清零,然后这个的话可以提前进行一个通知。会员充值的功能的话,这个也是比较常用的,我们可以设置充值的梯度,比如说充 500 送50,充 1, 000 送150。然后可以使用,可设可以设置使用的限制,比如说单笔消费最高可以使用的这个储值的比例。会员营销功能的一些设置,它最常见的就是优惠券,可以设置这个满减券、折扣券、新品体验券,包括我们常见的拼团活动,三人成团享 8 折,然后刺激社交的裂变,也可以设置秒杀的专区,每天 10 点钟可以去做限量的特惠,制造这种紧迫感。
看是不是符合我们的需求,功能也好,界面也好,这样的话我们就可以降低我们这个试错的成本,然后选择好对应的平台之后,然后我们可以付费开通对应的版本,它的成本也是比较低,一般是按年付费。我们后期如果想升级对应的一些高级版本,直接升级就可以,也是非常灵活的。